一、今年义务教育阶段学校招生入学工作基本要求是什么?
2026年本区将认真贯彻落实《中华人民共和国义务教育法》《教育强国建设规划纲要(2024-2035年)》《中共上海市委 上海市人民政府关于贯彻〈中共中央 国务院关于深化教育教学改革全面提高义务教育质量的意见〉的实施意见》(沪委发〔2020〕3号)等法律法规和政策文件精神,以促进义务教育优质均衡发展、办好每一所学校为目标,以规范学校招生行为、切实维护适龄儿童的合法入学权益为原则,依法实施义务教育阶段学校招生入学工作。深入推进“教育入学一件事”落地见效,推广应用“一网通办”电子证照,提供登记、验证等线上服务和招生入学咨询服务,为家长办理子女入学手续提供便利。
持续开展义务教育阳光招生专项行动,推进义务教育阶段学校免试就近入学全覆盖,严禁以各类考试、竞赛、培训成绩或证书等作为招生依据或参考,严禁以任何形式选拔学生。民办义务教育阶段学校招生纳入审批地统一管理,与公办学校同步招生;对报名人数超过招生计划数的,实行电脑随机录取。
二、适龄儿童如何进行小学入学信息登记?
2026年本区小学招生入学对象为:2019年9月1日至2020年8月31日出生,年满6周岁的本市户籍适龄儿童和符合条件的非本市户籍适龄儿童。所有符合条件的适龄儿童就读本市小学均须进行小学入学信息登记。确因身体状况等特殊原因不能当年度入学的,可向区教育局申请推迟一年入学。
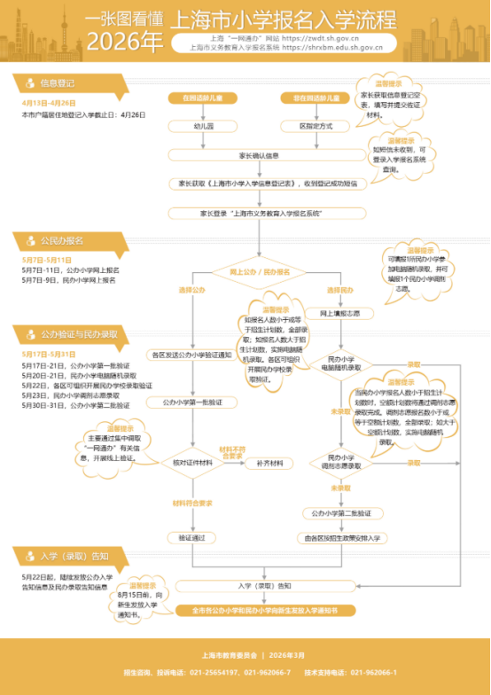
4月13日至4月26日为小学入学信息登记日,4月26日后不得更改入学信息。事先请关注本区公布的本市户籍“人户分离”适龄儿童居住地登记入学实施细则。
信息登记时,家庭需明确一人为办理儿童入学手续的关联监护人,由幼儿园登记点或区指定登记点的工作人员完成家长与儿童的关联。当年度仅可由该监护人使用本人“一网通办”或“随申办”实名账号登录“入学报名系统”办理儿童入学相关手续。
信息登记方式为:
在本市幼儿园就读的适龄儿童:由幼儿园教师提前发给家长信息登记草表,由家长确认;需要变更信息的,由家长提供相关佐证材料,经审核后可进行变更,形成信息登记表,家长确认无误后,完成信息登记,获取《上海市小学入学信息登记表》和“入学报名告知书”。
不在本市幼儿园就读的适龄儿童,以及办理过缓学申请的2026年准备入学的大龄儿童,可按照以下流程进行信息登记:
1.家长拨打幼升小区指定信息登记点咨询电话,查询孩子的信息,了解信息登记的相关要求。
幼升小区指定信息登记点信息
| 街道 |
地址 |
咨询电话 |
邮箱 |
| 北外滩街道 |
梧州路312号 (二中心小学内) |
65353982 |
hk2zsz@shhk.gov.cn |
| 嘉兴路街道 |
|||
| 广中路街道 |
广中支路140号 (广中路小学内) |
66391117 |
hk3zsz@shhk.gov.cn |
| 四川北路街道 |
|||
| 欧阳路街道 |
邯郸路53号 (虹口实验学校小学部内) |
65220919 |
hk4zsz@shhk.gov.cn |
| 曲阳路街道 |
|||
| 凉城新村街道 |
凉城路1201弄79号 (凉城第四小学内) |
65263351 |
hk5zsz@shhk.gov.cn |
| 江湾镇街道 |
2.下载《上海市小学入学信息登记表》(空表)(详见附件1),规范正确填写相关信息。
3.将填写后的入学信息登记表及相关佐证材料(材料清单详见附件2)打包,发送至户籍地或居住地所属街道的区指定登记点专用邮箱,将“文件夹”命名为:学生姓名+身份证号。
4.与老师沟通,完成信息登记,区指定登记点将信息登记表发送给家长,家长可打印正表,签字确认后拍照发回;不具备打印条件的,可通过邮箱回复:“经监护人确认,**(学生姓名)的《上海市小学入学信息登记表》相关信息准确无误。监护人***,**年**月**日。”请家长妥善保存《上海市小学入学信息登记表》(正表)和“入学报名告知书”。
确需现场办理的,可按照预约时段,携带有关证件,到有关登记点现场办理。
完成入学信息登记后,家长可通过手机获取“上海基础教育”发出的短信“【上海基础教育】XXX家长:您好!您已完成孩子的入学信息登记。《上海市小学入学信息登记表》为入学报名的重要凭证,请妥善保管。”
三、今年如何进行幼升小网上报名?
完成幼升小信息登记的适龄儿童家长,须在“一网通办”网站义务教育入学专栏或“入学报名系统”进行在线报名,进入“幼升小报名(公办、民办)”页面,点击选择“公办小学报名”或“民办小学报名”(只能二选一,如完成“公办小学报名”,则不能报名民办小学,反之亦然),其中公办小学报名时间为5月7日至5月11日,民办小学报名时间为5月7日至5月9日。有意愿选择民办小学就读的,请家长务必仔细阅读相关民办小学发布的招生简章,特别是招生计划、收费情况等。
进入“公办小学报名”页面,会出现“报名指南”,提示家长要通过“报名登录”“确认”“提交”“报名成功”4个环节方能确保报名成功。家长须仔细阅读“报名指南”并勾选“我已阅读公办小学网上报名指南,知晓公办小学报名步骤,同意报名成功后不再进行修改”后,方可正式报名。
进入“民办小学报名”页面,会出现“报名指南”,提示家长要通过“报名登录”“填报并确认”“提交”“报名成功”4个环节方能确保报名成功。家长须仔细阅读“报名指南”并勾选“我已阅读民办小学网上报名指南,知晓民办小学报名步骤,同意报名成功后不再进行修改”后,方可正式报名。每个适龄儿童可填报1个民办小学报名志愿,并可填报1个民办小学调剂志愿。调剂志愿分为三类:同校调剂(同校内住宿或走读等分类计划间调剂)、区内调剂(就读意愿区内其他民办学校间调剂)、集团内调剂(同一集团内外区有寄宿条件的民办学校间调剂),可在三类调剂类型中选择1个调剂志愿。
例如,家长报名了就读意愿区内1所民办小学的住宿志愿,该家长在填报调剂志愿时可以报名这所小学的走读志愿;或者报名就读意愿区内其他民办小学;或者报名这所小学所属集团在外区有寄宿条件的民办小学。
报名民办小学前,请家长务必仔细阅读有关民办小学的招生简章,特别是招生计划类型及其条件、收费情况等。如遇部分报名志愿须确认是否符合报名条件,家长须做出确认后方可继续报名。
无论报名公办小学还是民办小学,一旦点击“提交”按钮,将完成报名,不得再次报名、更改报名信息或放弃报名志愿。
如家长不选择报名公办小学,又未被民办小学录取的,根据第一批公办小学验证和已分配入学的实际情况,以本市户籍人户一致优先、同类排序靠后(比如同属人户一致类,即排在此类靠后)为原则,按照相关学校招生细则安排入学。未能对口入学的适龄儿童将统筹安排相对就近的公办小学就读。
四、公办小学如何进行验证?
5月17日至5月21日区教育局组织公办小学第一批验证。根据从上海“一网通办”集中调取的有关信息,各验证点与已登记的信息进行比对。验证通过的,将通过短信和“入学报名系统”告知家长;信息不一致的,由家长根据有关要求,及时提供相关证件信息用于比对。
5月22日起,对已验证通过的适龄儿童,陆续发送公办小学入学告知信息。
5月30日至5月31日开展公办小学第二批验证。
五、如何统筹安排本市户籍“人户分离”的适龄儿童就读公办小学?
根据本区有关文件规定,2026年继续做好本市户籍“人户分离”适龄儿童居住地登记入学工作。具有本市户籍的适龄儿童确有困难不能在户籍地入读小学的,凭在本市街镇社区事务受理服务中心或“一网通办”平台办理的有效期内《本市户籍人户分离人员居住登记凭证》(凭居住房屋产权证明、租用居住公房凭证、房屋租赁登记备案证明等办理),申请居住地登记入学(截止日为2026年4月26日)。
区教育局根据登记入学人数和学校资源分布情况在区域内统筹安排本市户籍“人户分离”适龄儿童入学。如登记入学的学生数小于或等于学校招生计划数,按照“就近对口入学”的原则,安排学生进入义务教育阶段公办学校就读;如登记入学的学生数大于学校招生计划数,按照“户籍地与居住地一致优先”原则,先安排户籍地与实际居住地一致的适龄儿童,再统筹安排本市户籍“人户分离”的适龄儿童入学。4月7日,公布本市户籍“人户分离”适龄儿童居住地登记入学实施细则。
本区集体户籍适龄儿童参照居住地登记入学办法就读。居住本区廉租房的适龄儿童可凭户口簿及相关居住证明在廉租房所在地登记入学。
六、今年小学升入初中如何进行信息核对?
信息核对或信息登记时,家庭需明确一人为办理学生入学手续的关联监护人,由小学登记点或区指定登记点的工作人员完成家长与学生的关联。当年度仅可由该监护人使用本人“一网通办”或“随申办”实名账号登录“入学报名系统”办理学生入学相关手续。
今年“入学报名系统”继续与小学五年级学生学籍信息对接。4月13日至4月24日,小学五年级学生家长须通过学生就读小学,核对“入学报名系统”中的相关信息(户籍地址、居住地地址等),并正确填写家长手机号码(作为家长接收初中入学信息的联系方式),获取《上海市初中入学信息核对表》。如发现有关信息与实际情况不符的,应在4月24日前向学生就读小学提交有关佐证材料,由就读小学审核后进行更正。4月24日为本市小学五年级学生初中入学相关信息核对、更正截止日。
在外省(自治区、直辖市)就读五年级的本市户籍学生、符合条件的非本市户籍学生,如需在本区就读六年级,按照以下流程进行信息登记:
1.家长拨打小升初区指定信息登记点咨询电话,了解信息登记的相关要求。
小升初区指定信息登记点信息
| 地址 |
咨询电话 |
邮箱 |
| 区义务教育招生办公室 祥德路141号 |
65210617 |
hk1zsz@shhk.gov.cn |
2.下载《上海市初中入学信息登记表》(空表)(详见附件3),规范正确填写相关信息。
3.将填写后的入学信息登记表及相关佐证材料(材料清单详见附件4)打包,发送至小升初区指定登记点专用邮箱,将“文件夹”命名为:学生姓名+身份证号。
4.与老师沟通,完成信息登记,区指定登记点将信息登记表发送给家长,家长可打印正表,签字确认后拍照发回;不具备打印条件的,可通过邮箱回复:“经监护人确认,**(学生姓名)的《上海市初中入学信息登记表》相关信息准确无误。监护人***,**年**月**日。”请家长妥善保存《上海市初中入学信息登记表》(正表)和“入学告知书”。
确需现场办理的,可按照预约时段,携带有关证件,到区义务教育招生办公室现场办理。
七、跨区就读或本区跨联合招生地块就读的本市户籍小学五年级学生可以回户籍所在地或居住地就读公办初中吗?
跨区就读或本区跨联合招生地块就读的本市户籍小学五年级学生,应在就读小学毕业,毕业后可在学籍所在区就读初中,也可根据实际情况申请回户籍(居住)地就读初中。确需回户籍(居住)地入学的学生,应向就读小学提出申请,由学校告知核对证件、网上申请、统筹安排等事项。家长填报《本市户籍学生回户籍(居住)地就读申请表》(申请跨区就读的学生家长需在网上进行填报),经核对符合条件的,将根据实际情况,统筹安排进入公办初中就读。办理申请回户籍(居住)地就读手续的截止日期为4月24日。
八、今年是否继续对部分民办义务教育学校采取购买学位政策?
根据国家和本市规范民办义务教育工作的要求,今年将继续对部分民办义务教育学校采取购买学位政策。纳入购买学位范围的民办义务教育学校,在办学性质上属于民办学校,与其他民办学校一样实行公办民办同步招生、报名人数超过招生计划数时实施电脑随机录取。对于纳入购买学位范围的民办义务教育学校,参照本市义务教育阶段公办学校生均经费基本标准购买学位。民办义务教育学校学费低于市公办生均经费基本标准的,按照学费购买学位;民办义务教育学校学费高于市公办生均经费基本标准的,按照市公办生均经费基本标准购买学位,差额由学生缴纳补足。具体情况请查阅学校招生简章。
九、如果有意愿就读民办初中,如何进行网上报名?
2026年民办初中招生继续实行网上报名,有意愿选择民办初中就读的学生,请家长务必仔细阅读民办初中发布的招生简章,特别是招生计划类型及其条件、收费情况等,并于5月12日至5月14日进行民办初中网上报名。报名时登录“一网通办”网站义务教育入学专栏或“入学报名系统”,点击“民办初中报名”按钮进行网上报名。
进入网上报名页面,会出现“报名指南”,提示家长要通过“报名登录”“填报并确认”“提交”“报名成功”4个环节方能确保报名成功。家长须仔细阅读“报名指南”并勾选“我已阅读民办初中网上报名指南,知晓报名步骤,同意报名成功后不再进行修改”后,方可正式报名。
完成小升初信息核对的学生家长,须进行在线报名,进入民办初中报名页面,进入志愿填报流程。先自动跳转到所确定的区,再填报民办初中志愿。每个学生可填报1个民办初中报名志愿,并可填报1个民办初中调剂志愿。调剂志愿分为三类:同校调剂(同校内住宿或走读等分类计划间调剂)、区内调剂(就读意愿区内其他民办学校间调剂)、集团内调剂(同一集团内外区有寄宿条件的民办学校间调剂),可在三类调剂类型中选择1个调剂志愿。
例如,家长报名了就读意愿区内1所民办初中的住宿志愿,该家长在填报调剂志愿时可以报名这所初中的走读志愿;或者报名就读意愿区内其他民办初中;或者报名这所初中所属集团在外区有寄宿条件的民办初中。
如遇部分报名志愿须确认是否符合报名条件,家长须做出确认后方可继续报名。
一旦点击“提交”按钮,将完成报名,不得再次报名、更改报名信息或放弃报名志愿。
十、对于就读意愿在本区的小升初学生如何实施“公民办学校同步招生”?
2026年继续实施公民办初中同步招生。就读意愿在本区的小升初学生可以参加本区民办初中电脑随机录取,也可参加复旦大学附属复兴中学(初中部)或同济大学附属澄衷中学(初中部)电脑随机录取。
未报名民办初中的小学五年级学生按对口统配原则升入相应的公办初中就读,九年一贯制学校的五年级学生原则上升入本校初中部。在本区小学就读的非本市户籍小学毕业生,统筹安排至公办初中就读。
未报名民办初中、选择跨区或本区跨联合招生地块就读的本市户籍小学五年级学生,根据公办初中已分配入学的实际情况,按照本区就读五年级回本区户籍地、回本区居住地、外区就读五年级回本区户籍地、回本区居住地的顺序,依次排序,统筹安排入学。在外省市就读五年级的本市户籍、符合条件的非本市户籍学生,如需在本区就读六年级的,须向区义务教育招生办公室(祥德路141号)提供相关证件,办理入学信息登记,审核通过的,安排至公办初中就读。
报名民办初中未被录取的学生,根据公办初中已分配入学的实际情况,以对口生源优先、同类排序靠后为原则,参照上述顺序再次排序,统筹安排入学。
未被报名的复旦大学附属复兴中学(初中部)或同济大学附属澄衷中学(初中部)电脑随机录取的学生,按本区公办初中入学方式安排入学。
十一、在网上报名民办学校时,如报了不符合条件的志愿,会产生什么后果?
家长在网上报名民办学校时,请务必仔细阅读相关民办学校的招生简章,特别是民办学校的招生计划类型及其条件、收费情况等。部分报名志愿须家长确认是否符合报名条件,一旦点击“提交”按钮,不得再次报名、更改报名信息。
对于不符合相关分设计划报名条件的学生,请不要报名相关志愿。对于需家长确认是否符合报名条件的计划,本区将组织验证,验证时间为5月22日。验证不通过的将不予录取。如报名调剂志愿,按调剂志愿的相关规则录取;如调剂志愿未录取或未报名调剂志愿,由其就读意愿区按公办学校招生办法安排入学。
十二、报名民办学校何种情况下实施电脑随机录取?如何确保民办学校电脑随机录取的公正公平?
如报名人数(分类计划,下同)小于或等于招生计划数,全部录取;如报名人数大于招生计划数,由区教育局组织实施电脑随机录取。电脑随机录取时间为5月20日至5月21日。
本区将采取多种措施保障电脑随机录取的公正公平。一是使用全市统一的电脑随机录取软件;二是在电脑随机录取过程中引入公证机构参与;三是电脑随机录取全过程向市、区两级教育行政、督导、纪检监察部门以及学校家委会代表等公开,自觉接受社会监督;四是实施电脑随机录取全程录像;五是电脑随机录取结束,结果及时由区教育局根据市教委统一要求进行公布,并导入“入学报名系统”。
十三、家长如何获悉民办学校电脑随机录取结果?
民办学校电脑随机录取结果产生后,“入学报名系统”将发送手机短信告知家长电脑随机录取结果,家长也可访问各区指定网站、登录“一网通办”网站义务教育入学专栏或“入学报名系统”查询。本区将组织民办学校录取验证,验证时间为5月22日。
一旦被报名的民办学校录取,不得放弃。
十四、如报名民办学校调剂志愿,将如何录取?
5月20日至5月21日组织实施报名志愿电脑随机录取时,将同时举行调剂志愿的电脑随机录取,产生顺序号。5月23日根据报名志愿录取情况开展调剂志愿录取。当民办学校报名人数小于招生计划数时,空额计划数将根据调剂志愿随机录取顺序号录取。调剂志愿录取结果将发送手机短信告知家长,家长也可以访问各区指定网站、登录“一网通办”网站义务教育入学专栏或“入学报名系统”查询。
一旦被报名的民办学校调剂志愿录取,不得放弃。
十五、境外学生报名民办学校如何录取?
境外学生报名民办学校,原则上与境内学生一样参加民办学校录取,当报名人数超过招生计划数时参加电脑随机录取。
十六、复旦大学附属复兴中学(初中部)、同济大学附属澄衷中学(初中部)的招生范围是什么?如果有意愿报名,需要符合什么条件?
复旦大学附属复兴中学(初中部)面向江湾镇街道、广中路街道、曲阳路街道、凉城新村街道,实施电脑随机录取。
同济大学附属澄衷中学(初中部)在招收对口小学生源的基础上,面向北外滩街道、嘉兴路街道、四川北路街道、欧阳路街道,实施电脑随机录取。
就读意愿在上述学校招生范围的小学五年级学生(含申请学籍地入学或申请回户籍地入学或申请回居住地入学的学生),可报名相关学校。“就读意愿”以家长在4月13日至24日小升初信息核对期间确认的就读意愿为准。双胞胎或多胞胎可申请以“捆绑”方式参加报名。已被民办初中录取的学生不得报名。一旦被报名的复旦大学附属复兴中学(初中部)或同济大学附属澄衷中学(初中部)录取,不得放弃。
十七、来沪人员适龄随迁子女就读本区义务教育阶段学校必须具备哪些条件?
根据《上海市人民政府办公厅转发市教委等四部门关于来沪人员随迁子女就读本市各级各类学校实施意见的通知》(沪府办规〔2018〕5号)等要求,2026年,来沪人员适龄随迁子女需在本市接受义务教育的,适龄儿童须持有效期内《上海市居住证》或《居住登记凭证》,父母一方满足下列两种情形之一:
第一种情形:持有效期内《上海市居住证》,且一年内(2025年7月1日起至2026年6月30日)参加本市职工社会保险满6个月的证明(不含补缴);
第二种情形:持有效期内《上海市居住证》,且连续3年(首次登记日起至2026年6月30日)办妥本市灵活就业登记。
区教育局将结合实际,统筹安排适龄随迁子女入学。来沪人员适龄随迁子女入学,将统一安排至公办学校就读。初中阶段入学后学校应告知学生及家长完成义务教育后报考本市高中阶段学校的相关规定和政策。
本区完善义务教育阶段学生学年注册制度,学校向学生家长发放“学年注册告知书”,明确注册对相关证件核对的要求。
十八、今年义务教育阶段中小学的“校园开放日”将如何进行?
为宣传和展示本区推进义务教育优质均衡发展成效,让市民更加贴近、深入了解“家门口的学校”,今年本区义务教育学校积极创造条件开展“校园开放日”活动。“校园开放日”不与招生入学挂钩。
4月11日至4月12日,开展“校园开放日”活动。本区将在虹口区教育局网站集中公布学校“校园开放日”安排。“校园开放日”活动主要展示学校办学理念、师资水平、课程教学、课后服务、办学特色等情况,参与学区、集团建设的要展示共享共建的资源。“校园开放日”期间,学校不得组织报名或变相报名,不举行任何形式的测试、测评、面试、面谈或调查等,不收取任何学生的简历(包括各类证书)等材料。

